![]()
Gestern Abend trug es sich zu, dass wieder Fragen aufgekommen sind, wie man auf einfachem Weg den TS Server findet, seinen Usernamen dauerhaft ändert usw. Nun schreib ich mal 2-3 Worte dazu und mache auch wieder das ein oder andere Bildchen zum gucken ![]()
Wer recht frisch in Sachen Teamspeak ist, dem dürfte der Klick auf Verbindungen im TS vorerst ausreichen, dort in dem Fenster die Serverdaten, ggf. das Passwort des Servers eingeben, dann noch sein (Nick)Name ein Klick auf Verbinden und schon ist man auf dem Server eurer Wahl. Was jedoch, wenn man dann auf einen anderen Server wechselt? Richtig die Daten vom ersten Server sind futsch, und man sucht dann mühsam die anderen Daten wieder raus, wer meint "Ach was, ich bin ja schlau und hab mir die Daten notiert und gebe die rasch wieder ein", okay. Es soll Leute geben, die sich alles auf einen Zettel notieren, meine Schwiegermutter z.B. die hat alles in so einem DIN A 5 Heft ganz Oldschool stehen, geht aber einfacher. Habe mal neue Bilderchen gemacht, diesmal habe ich Snookie Snu's TS Server dazu missbraucht ![]()
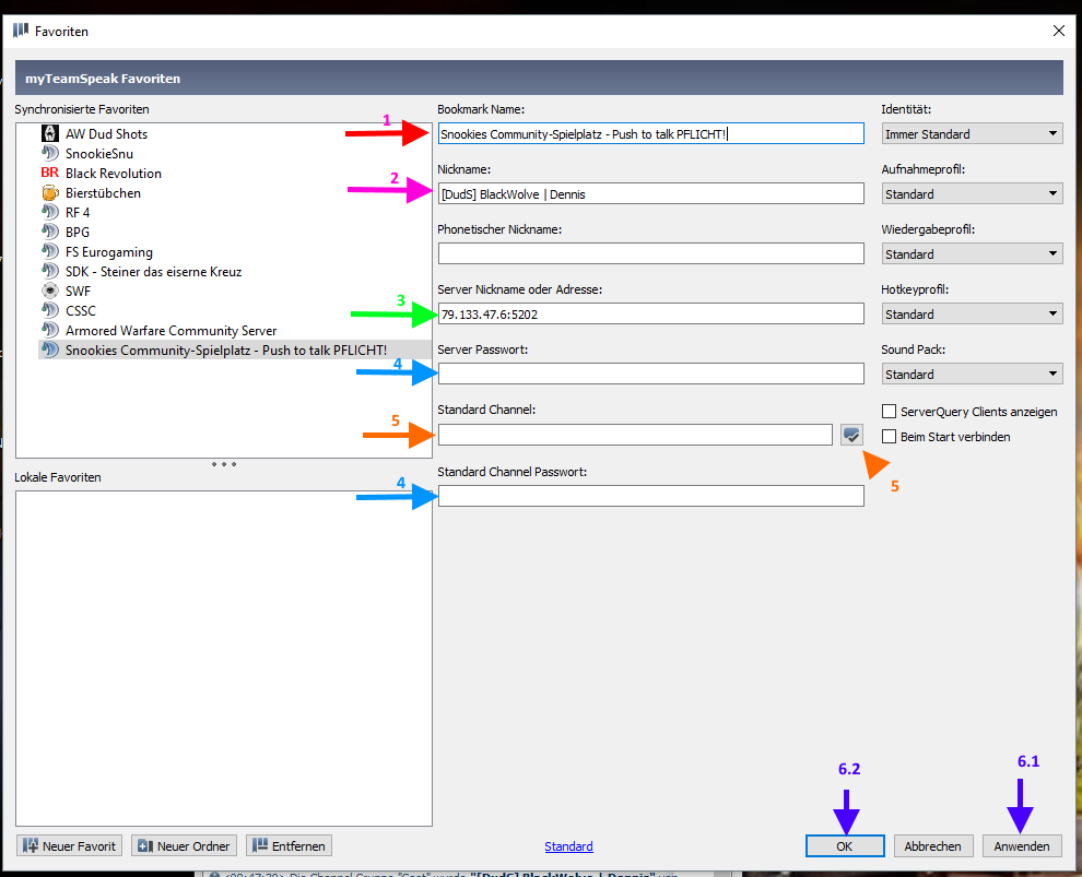
Wenn ihr bereits auf einem TS Server seid, ihr euch wohlfühlt und ihr euch dort häuslich einrichten möchtet, klickt ihr zunächst auf Favoriten -> Zu Favoriten hinzufügen. Es öffnet sich nun ein neues Fenster:
Den Bookmarkname könnt ihr so ändern, wie es euch beliebt, wie ihr links im Bild seht, habe ich den Server oben im Bereich Synchronisierte Favoriten einfach SnookieSnu genannt, ich weiß somit, dass wenn ich später darauf klicke mit Snu's TS Server verbunden werde.
Im Feld Nickname schreibt ihr am besten euren Ingamename rein, optional gefolgt von eurem realen Namen (Bitte wählt einen namen, der eindeutig zu identifizieren ist, es nutzt euren Mitmenschen wenig bis nichts, wenn sie den Namen nicht lesen können, und es ist vor allem in Livestreams / Aufnahmen eher suboptimal wenn sich Katrin beim ansprechen dann die Zunge verknotet.
Server Nickname oder Adresse darf in diesem Fall nicht geändert werden, weil ihr seid ja bereits auf dem Server und wird dazu verwendet um den Server wiederzufinden.
Server Passwort und Standartchannel Passwort: Es gibt Teamspeakserver die durch Passwörter geschützt sind, diese legt der Serverinhaber fest. Das erfragt ihr ggf. und tragt es hier ein. Groß/Kleinschreibung, Zahlen, Sonderzeichen sind zu beachten. Der Serverinhaber kann die Passwörter ändern, dann kommt ihr später ohne das zu ändern nicht mehr auf den Server. Braucht uns aber nicht weiter zu stören, denn hier gibt es kein Passwort. Leidglich für die Channel mit einem Vorhängeschloss hinter dem Channelname sind mit einem Channelpasswort belegt, in diesem Fall hier der Besprechungsraum und die Einhornkoppel, aber da brauchen wir auch nicht rein. Bei Bedarf jedoch könnt ihr jederzeit von der Serveradministration dort herein gezogen werden.
Im Feld Standardchannel braucht ihr nichts weiter eingeben, dieses dient dazu falls ihr euch in Zukunft direkt in einen bestimmten Raum einloggen möchtet, geht ihr in den entsprechenden Raum öffnet die Favoriten wie oben gezeigt und klickt dann hinten auf das Icon.
Wer will, kann nun noch den Haken Beim Start verbinden setzen, um automatisch mit dem Server verbunden zu werden, wenn ihr euren Teamspeak startet.
Zu guter letzt noch zuerst auf Anwenden und dann auf OK klicken.
Wie wende ich das denn nun an
Nun komm der leichtere Teil. Scrollt nach oben und schaut euch das erste Bild nochmals an.
Klickt auf Favoriten es öffnet sich wieder das Dropdown Menü. Klickt dann einfach auf den Servernamen (in meinem Fall wäre das SnookieSnu) und ihr werdet automatisch dann mit dem Server verbunden, mit eurem Nicknamen und alles was dazu gehört.
Es gibt auch die Möglichkeit sich auf mehrere Server gleichzeitig zu verbinden, dazu einfach einen Rechtsklick auf die jeweiligen Servernamen und Verbinden im neuen Tab wählen. Aber Achtung: Ihr müsst bei jedem Wechsel jedesmal das Mikrofon wieder aktivieren, wenn ihr auf dem Server reden wollt. Also Server A verbunden, Server B in neuem Tab verbinden, bevor man auf Server A reden kann, dort auf den Tab klicken und Mikrofon aktivieren. Möchte man dann auf Server B reden erst wieder auf Server B im Tab klicken und Mikrofon aktivieren usw.
Wer noch weitere Fragen zum Teamspeak hat, einfach hier drunter schreiben, ich werde dann versuchen eine Antwort zu finden.
Quelle der Bilder: BlackWolve TS Client
